六大方面!把多晶硅和工业硅的异同帮你盘清楚!


来源:一德菁英汇
作者:张海端/F3048149、Z0015532/
一德期货分析师
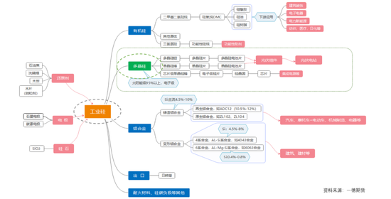
工业硅和多晶硅处于硅产业链的不同位置,两者是上下游关系,工业硅处于上游,是硅基新材料产业链的基础原材料,多晶硅相对处于中游,是光伏产业链最核心的原材料,两者在生产、用途、产业现状等多方面存在一些异同。

01
生 产
从生产上看,工业硅又称金属硅,是由硅石和碳质还原剂在矿热炉内冶炼成的产品,主要成分硅元素的含量在99%左右。多晶硅是在工业硅的基础上进一步提纯制成,是单质硅的一种形式,当熔融的单质硅在过冷条件下凝固时,硅原子以金刚石晶格形态排列成许多晶核,如这些晶核长成晶面取向不同的晶粒,则这些晶粒结合起来,就结晶成多晶硅。两者产品形态虽然类似,但技术指标差异巨大,工业硅属于“粗放型”的冶金行业,多晶硅属于具备技术壁垒的“精细化”化工行业。
02
分 类
从分类上看,工业硅基本是按3种主要杂质铁、铝、钙含量的不同,分为5530#、4410#、4210#、3303#、2202#等规格,4位数字依次分别表示产品中主要杂质元素铁、铝、钙的最高含量要求,其中铁含量和铝含量取小数点后的一位数字,钙含量取小数点后的两位数字。多晶硅可以按照生产工艺、纯度、表面质量、掺入杂质或导电类型等多角度进行分类。
03
企业集中度
从企业集中度来看,首先我国工业硅和多晶硅在全球产能中均占有绝对比重,国内企业集中度上,工业硅相对分散,生产厂家有200家以上,部分企业只有两台小炉子。而多晶硅产能集中,生产企业大概20家左右,部分企业工厂有2-3个基地,目前主流生产企业大概15家,前5家产能占比约70%。
04
成本结构
从成本构成角度看,生产一吨工业硅的电耗约为12000kWh,多晶硅的平均综合电耗为57kWh/kg-Si,随着生产装备技术提升、生产规模增大等,整体电耗水平已在降低,但目前电力成本在两者成本中的比重仍达到35%以上。采用硅烷流化床法生产的颗粒硅电耗水平相对较低。多晶硅的生产过程中,由于需要从工业硅中进一步提纯,成本更高,价格也更贵。
05
用 途
从用途上看,工业硅的下游包括生产有机硅、制取高纯度的多晶硅以及作为添加剂配制有特殊用途的合金等领域,多晶硅的下游相对单一,主要用于拉制硅棒生产硅片,消费于光伏产业。
06
产业现状&市场行情
从产业现状及市场行情来看,工业硅和多晶硅目前均是产能过剩格局,2024年价格也大幅下跌创新低,目前工业硅产量有回落,但更多是季节性的减产以及部分检修和扰动停产,开工的弹性相对较大,多晶硅企业更多是持续亏损,不堪压力以及在行业自律共识下进行降负荷,启停成本更高,供应弹性偏小。二者目前也同样是高库存的格局,消化需要时间。所以从行情角度来看,目前均是低估值但向上驱动又不足的情况,处于磨底过程中。

成都毕业大学生兼职补贴政策解读,成都大学生兼职补贴政策详解,就业与创业的新机会,成都大学生兼职补贴政策解读与新机会探讨
下一篇大学生学播音兼职的多重好处,大学生学习播音专业兼职的多重好处,如何选择和规划你的未来之路,大学生学播音专业兼职的好处及选择规划建议
相关文章

最新评论